Лого сайта Reshaka.com

Решака - онлайн ответы Информатика Матвеева, Челак за 4 класс Рабочая тетрадь ФГОС 2017 - 7

Решебник

часть 2 (параграф) / Параграф 23 / 7

Решебник 2

часть 2 (параграф) / Параграф 23 / 7

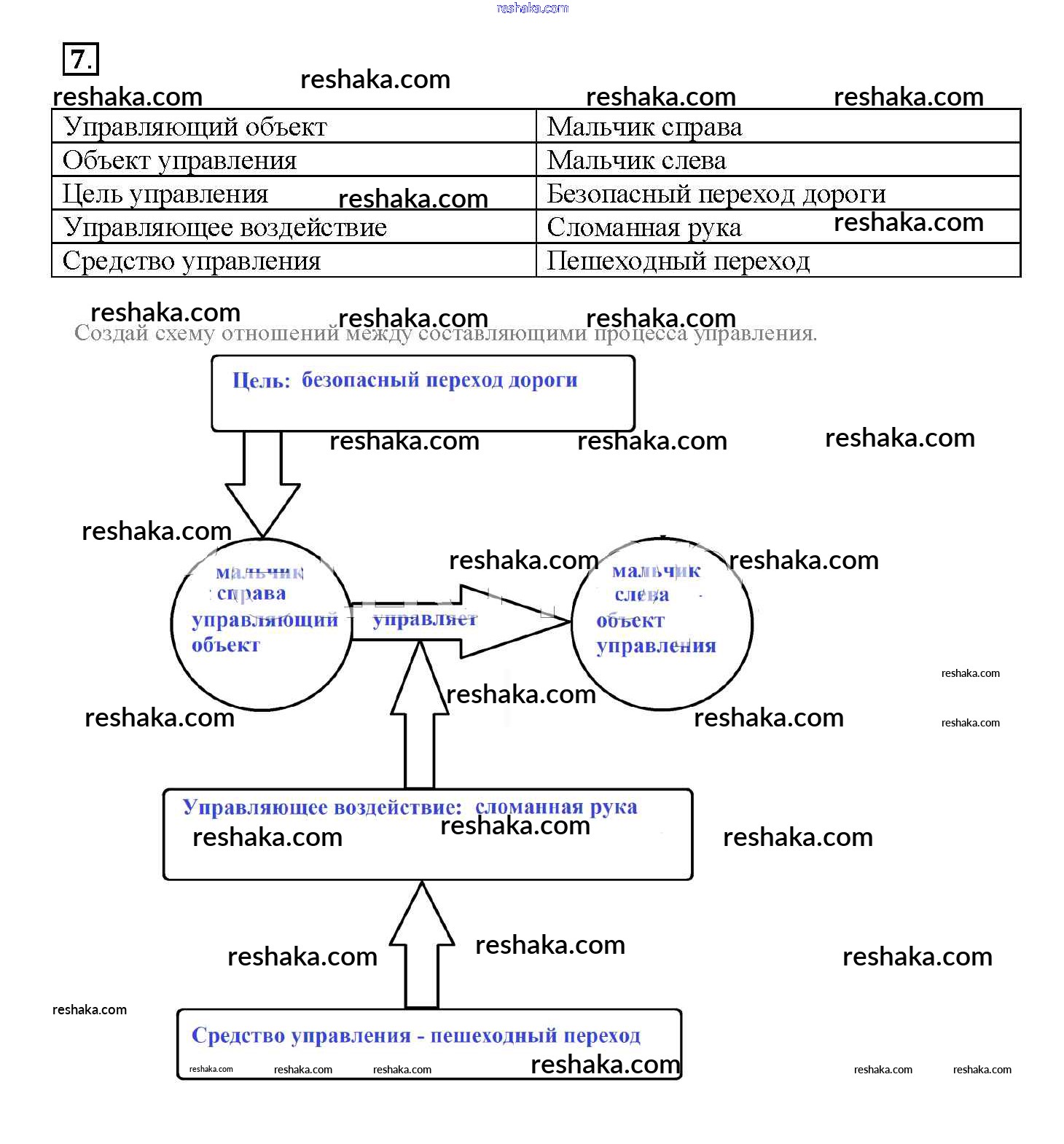
Представляем вам сборники по Информатике, с готовыми ответами к Рабочей тетради Матвеева школьной программы для учеников четвертый класса. Это не просто гдз с ответом, а с подсказками, как верно решить Параграф 23 Часть 2 (Параграфы) 7. Проверяй домашку с умом и получай высший балл!